ตีแผ่! การโหวต - องค์ประชุมแพทยสภา 'ชั้น14' ลือมี ลา-โหวตแทน
โพสต์ทูเดย์ ตีแผ่กระบวนการโหวตของแพทยสภาวันนี้ ‘กรณีชั้น 14’ กระฉ่อนเมือง กับเกมของสมาชิกแพทยสภาที่ล่าสุดได้ยินมาว่า ลา-ส่งคนโหวตแทน!
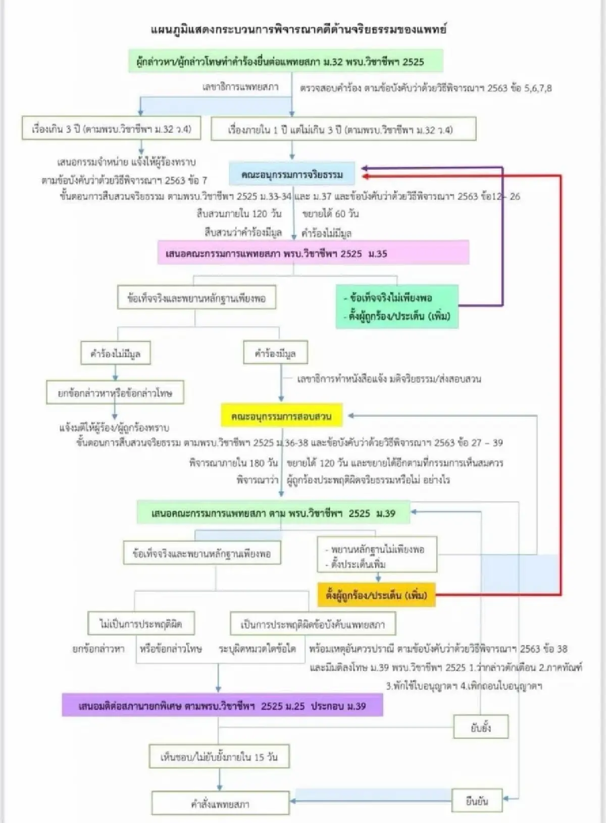
วันนี้ (8 เมษายน 2568 ) เวลา 10:00 น. จะมีการประชุมนัดพิเศษของแพทยสภา ซึ่งหนึ่งในมติสำคัญที่ทั้งประเทศกำลังจับตามอง คือกรณีการสอบสวนจริยธรรมแพทย์ ผู้ปฏิบัติงานชั้น 14 ของโรงพยาบาลตำรวจ และโรงพยาบาลราชทัณฑ์ ที่รักษาตัวนายทักษิณ ชินวัตร อดีตนายกรัฐมนตรี ว่ากระทำความผิดตามมาตรฐานการรักษาหรือไม่
นำโดย ศาสตราจารย์เกียรติคุณ นายแพทย์อมร ลีลารัศมี ในฐานะประธานคณะอนุกรรมการสอบสวนจริยธรรมแพทย์ ซึ่งถูกแต่งตั้งหลังจากมีการพบว่า คำร้องมีมูล ว่าแพทย์ รพ.ตำรวจ มีการเอื้อประโยชน์ให้กับผู้ป่วยทั้งที่ไม่มีอาการเจ็บป่วย และแพทย์ทัณฑสถาน รพ.ราชทัณฑ์ออกใบวินิจฉัยโรคและรับรองให้ผู้ป่วยไปพักรักษา ที่ รพ.ตำรวจ ซึ่งนำไปสู่การพิจารณาจริยธรรมโดยการจัดตั้งคณะอนุกรรมการสอบสวนชุดเฉพาะกิจขึ้นมา โดยคณะอนุกรรมการชุดดังกล่าวจะต้องไม่มีส่วนได้ส่วนเสียกับเรื่อง และวันนี้ (8 เมษายน 2568) จะนำเสนอรายงานผลการสอบสวนเข้าที่ประชุมแพทยสภาเพื่อลงมติ และส่งต่อสภานายกพิเศษต่อไป
กระบวนการโหวตของแพทยสภาวันนี้!
แหล่งข่าว โพสต์ทูเดย์ ระบุว่าสมาชิกแพทยสภามาจาก 2 ทางคือ จากการแต่งตั้ง และจากการเลือกตั้ง
ใครแต่งตั้ง? ก็คือเป็นโดยตำแหน่ง ได้แก่ ฝั่งการเมือง-ข้าราชการ อย่าง รมว. ปลัดฯ อธิบดีกรมอนามัย เจ้ากรมแพทย์ทหาร และคณบดีคณะแพทย์จากมหาวิทยาลัยชั้นนำทั่วประเทศ ส่วนการเลือกตั้งก็ตรงไปตรงมาคือแพทย์เลือกกันเข้ามา
กฎสำคัญของการโหวต คือ สมาชิกที่มาจากการแต่งตั้ง หากติดภารกิจไม่สามารถเข้าร่วมและลงมติได้ ต้องมีการส่งตัวแทนเข้าร่วม เพื่อให้ครบองค์ประชุม ในขณะที่สมาชิกที่มาจากการเลือกตั้ง หากขาดการประชุม ไม่สามารถร่วมลงมติได้ ถือว่างดออกเสียงโดยปริยาย
กล่าวคือ การลงมติจะมีคะแนนแน่ๆ จากสมาชิกที่ได้รับการแต่งตั้ง
หลังจากจบกระบวนการโหวต ทางแพทยสภาจะส่งมติไปยังสภานายกพิเศษ ซึ่งคือ รัฐมนตรีว่าการกระทรวงสาธารณสุข ตามพรบ.วิชาชีพ 2525 มาตรา 25 สามารถวีโต้ยับยั้งได้ภายใน 15 วัน หากรัฐมนตรีใช้สิทธิวีโต้ จะต้องกลับมาลงมติใหม่และถือเอาเสียง 2 ใน 3!
ยกตัวอย่างเช่น หากมีการลงเสียงว่ามีความผิด รัฐมนตรีสามารถออกเสียงคัดค้าน จนต้องกลับมาโหวตใหม่โดยใช้กฎ 2 ใน 3 เป็นต้น
สำหรับท่าทีล่าสุดของคณะกรรมการแพทยสภา ซึ่งต้องมาลงมติกันไหนวันนี้นั้น โพสต์ทูเดย์ ได้ข้อมูลล่าสุดว่า สมาชิกที่ต้องรับผิดชอบการโหวตครั้งนี้ มีส่วนหนึ่งที่ติดภารกิจพอดิบพอดี บางท่านเป็นถึงแพทย์ผู้ใหญ่ ซึ่งน่าเสียดายว่าแพทย์รุ่นใหม่และประชาชนจะไม่ได้เห็นการแสดงจุดยืนดังกล่าว ส่วนที่มาจากการเลือกตั้งก็ต้องเสียคะแนนไป ส่วนที่มาจากการแต่งตั้งบางคนก็ส่ง ‘แกะ’ มาแทน และการโหวตครั้งนี้ไม่ใช้กระบวนการโหวตลับ
หลายคนพูดว่าการออกมาสอบสวนครั้งนี้ของแพทยสภาคือการ ‘กอบกู้ศักดิ์ศรีแพทย์คืนมา’ เอาเป็นว่านอกจากต้องจับตาดูผลโหวตแล้ว ซึ่งผู้ที่ถูกตัดสินสามารถยื่นให้ศาลปกครองพิจารณาการตัดสินของคณะกรรมการแพทยสภาได้ ก็ต้องจับตาคณะกรรมการที่มาโหวตวันนี้ให้รู้กันไป!
สำหรับ ศาสตราจารย์เกียรติคุณ นายแพทย์อมร ลีลารัศมี ซึ่งเป็นประธานอนุกรรมการชุดพิเศษนี้ เป็นที่ยอมรับในวงการแพทย์ในด้านคุณธรรมจริยธรรม จึงได้รับความไว้วางใจให้ดำรงตำแหน่งสำคัญทั้งภายในคณะแพทยศาสตร์ ศิริราชพยาบาล และองค์กรวิชาชีพระดับชาติ เช่น
- เป็นนายกสมาคมโรคติดเชื้อแห่งประเทศไทย ถึง 4 วาระ วาระที่ 1 และ 2 เมื่อ พ.ศ. 2539 - 2542 และวาระที่ 3 และ 4 เมื่อ พ.ศ. 2549 - 2552
- ประธานราชวิทยาลัยอายุรแพทย์แห่งประเทศไทย เมื่อ พ.ศ. 2559 - 2561
- นายกแพทยสมาคมแห่งประเทศไทย ในพระบรมราชูปถัมภ์ เมื่อ พ.ศ. 2563 - 2564
- รางวัลนักบริหารโรงพยาบาลดีเด่นภาครัฐและสถาบันการศึกษา ประเภทผู้บริหารวิชาการดีเด่น จากกระทรวงสาธารณสุข พ.ศ. 2552
- มีผลงานวิจัยและวิชาการที่ได้รับการตีพิมพ์กว่า 50 เรื่อง
- มีผลงานวิจัยที่โดดเด่นระดับนานาชาติ โดยเฉพาะผลงานวิจัยที่เป็นครั้งแรกในโลกที่แสดงให้เห็นว่าสมุนไพรลูกใต้ใบไม่สามารถรักษาภาวะการเป็นพาหะเรื้อรังของเชื้อไวรัสตับอักเสบ บี ซึ่งคัดค้านกับผลงานวิจัยที่ตีพิมพ์มาก่อนจากผู้เชี่ยวชาญเรื่องนี้ในระดับโลก


